I’ve worked at a publicly traded company for the past year and a half and one thing I always thought would be fun to do was to download stock values through SSIS and use it on reports or display it in a dashboard. Sounds easy enough, but as it turns out it was a bit harder than I expected for a few reasons:
1. Finding a stock quote provider that worked well with SSIS was a challenge.
2. I wasn’t finding any other good tutorials on how to download or process stock quotes using SSIS.
3. Lack of time to research and investigate a solution.
However, all three of the above have finally been overcome and that is why I am posting this article in case others were hoping to do this as well. So let’s take a look at how this can be done. In my examples, I am using Visual Studio 2012 and SQL Server 2012. If you are going to load data for just one particular stock, there won’t be a massive amount of data, so it’s easy to just truncate the destination table and reload each day which is what I’ll show here.
First, decide what stock symbol you would like to use. In my examples we will use Microsoft (MSFT). Their stock dates back to March 13th, 1986 and provides us with some good data. To get historical stock quotes, we are going to use an API from Yahoo Finance. We will make a URL call to download a csv file which accepts a stock quote parameter.
Here is what it looks like: http://ichart.finance.yahoo.com/table.csv?s=MSFT
The csv file includes data starting the day before (yesterday) and goes back to the fist IPO.
Now that we have a way to get stock quotes, let’s create an SSIS package and work on processing the data. Retrieving data through an HTTP connection is the next challenge we need to overcome. SSIS has an option to create a HTTP connection under Connection Managers but unfortunately it will not accomplish what we need. Let’s take a different approach. Start by creating two variables:
1. LocalFilename (point to a local folder and filename)
2. RemoteFilename (http://ichart.finance.yahoo.com/table.csv?s=MSFT)

Next, add a Script Task to the Control Flow. Edit the Script Task and add the two variables we just created to the ReadOnlyVariables.

Click on ‘Edit Script’. Under the public void Main() section, add the following:
Variables varCollection = null;
Dts.VariableDispenser.LockForRead(“User::RemoteFilename”);
Dts.VariableDispenser.LockForRead(“User::LocalFilename”);
Dts.VariableDispenser.GetVariables(ref varCollection);
System.Net.WebClient myWebClient = new System.Net.WebClient();
string webResource = varCollection[“User::RemoteFilename”].Value.ToString();
string fileName = varCollection[“User::LocalFilename”].Value.ToString();
myWebClient.DownloadFile(webResource, fileName);
Dts.TaskResult = (int)ScriptResults.Success;

At this point you can run the package and it should download the csv file to your local folder.
You can open the csv file and see that there are 7 columns (Date, Open, High, Low, Close, Volume, Adj Close).
(CAUTION: If you leave the csv file open and try to run the package again, you will get an obscure error because the script task cannot get a lock on the file)

Now is also a good time to create a table where we can store the incoming data. Here is an example of the table I created. Feel free to modify it to fit your needs.
CREATE TABLE [dbo].[FactStockValue](
[StockValueKey] [int] IDENTITY(1,1) NOT NULL,
[DateKey] [int] NULL,
[StockSymbol] [varchar](5) NULL,
[OpenAmount] [money] NULL,
[HighAmount] [money] NULL,
[LowAmount] [money] NULL,
[CloseAmount] [money] NULL,
[Volume] [int] NULL,
[AdjustedCloseAmount] [money] NULL,
CONSTRAINT [PK_FactStockValue] PRIMARY KEY CLUSTERED
([StockValueKey] ASC)
)
Instead of storing just the date value, I convert the date to a smart key value which can then join to a date dimension table. Feel free to skip this step and store just the date if you like.
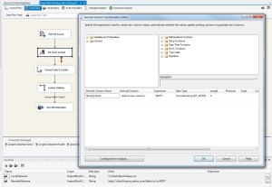
Now let’s hop back into the SSIS package and add a Data Flow Task. Within the Data Flow Task, add a Flat File Source and create a new connection that points to the local csv file. Since the csv file doesn’t include the stock symbol, I added a Derived Column transform to specify the symbol we are processing.

Next, I added a Data Conversion transform to convert Date to a database date [DT_DBDATE] which was needed to do a lookup on my date dimension table, and to convert the stock symbol value from unicode to string [DT_STR].

In my example, I am doing a date lookup on a date dimension table to get a DateKey value. Finally, end with an OLE DB Destination which points to the destination table. Run the package and verify that it works.

Check the destination table and verify that everything looks correct.

Now that we have a way to retrieve and store stock data values, we can use it on dashboards and reports!
